Using Azure Event Grid for Microservice Data Synchronisation
This blog is about using the Event Driven architecture pattern to synchronise data across multiple services. I typically use this when several Microservices have their own database (Database per service) and are required to either cache or locally persist slow changing data as read-only retrieved from another source.
I mentioned slow changing data because using this pattern provides eventual data consistency. If data changes too rapidly, the subscribers may never keep up with the changes.
This other source would typically be an authoritative Microservice that sends out an event to any interested parties whenever its data has been modified. The events are typically lightweight and there is no strong contract between publisher and subscribers. Normally these events do not contain the updated data, it’s simply a notification to say something has been updated. If you want the actual changes, then come a get it by using another mechanism. This could be a HTTP Request/Response on another endpoint belonging to the authoritative service.
Microservices that cache or persisting external data locally have the following benefits:
Removes the dependency from any authoritative Microservices.Avoids API Composition by not having to query across multiple services.Improved overall performance of the Microservice.Promotes loose coupling between Microservices.Reduces network traffic and chatter between Microservices.Below is the high level solution using Azure Event Grid to publish events and Logic Apps as subscribers.
Whenever specific data is updated in the authoritative Microservice, the service will also publish an event to Azure Event Grid as it provides a lightweight HTTP call-back function to the registered subscribers.
A Logic App is used as the event handler with a HTTP Trigger and will be the call-back endpoint for the Event Grid subscriber. Using a Logic App abstracts the data synchronisation process away from the actual downstream Microservice logic. Also the Logic App provides a number of available connectors for different data stores out of the box if pushing the data directly to the database is desired. Or the other alternative is the Logic App calls an API endpoint on the downstream Microservice to update the repository.
Use-caseA typical scenario would be an E-Commerce website which manages online orders from customers. This type of application would normally comprise of multiple Microservices. This may involve a CRM service which will be the authoritative service for the customer information, a Delivery service that manages the dispatch of orders.
To improve the performance of the Delivery service, a copy of the customers address would be persisted in the local database rather than query CRM each time an order is to be dispatched. This removes the dependency on the CRM service being available when dispatching orders..
This E-Commerce solution may also incorporate an Accountancy service which publishes an event whenever the customer’s account status changes from active to on-hold or vice versa. The Cart and Delivery Microservices would subscribe to this this event and persist the status of the customer locally. Again it’s the same architecture pattern as before except the event data may contain the customer’s account status as this data would be relatively small.
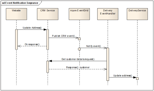
Below is the complete sequence diagram of the events between the artefacts.
Whenever the website calls the CRM service to update the customers information, the service will also publish a custom event to the Azure Event Grid Topic.
The structure of the data payload has several properties, the customer Id, the event source and the CRM endpoint URL to retrieve the updated data. The value in the CallbackUrl property is what the Logic App will use to retrieve the full address dataset from the CRM service.
For the event handler, a Logic App with a Http request trigger is used. This provides the necessary workflow logic and built-in connectors to query the CRM service via HTTP and then update the Delivery Microservice database using the SQL Db connector.
Simple POCTo simulate the CRM service publishing events, I created a simple console app to publish several events onto the Event Grid. The code for the console app can be found here: https://github.com/connectedcircuits/azureeventgridpub
The Logic App workflow is shown below. The ‘For each Event’ iterates through each event calling the CRM endpoint defined in the event data. The switch task evaluates the event subject to determine the crud operation and the Db stored procedure to call to update the local database.
Below is a sample received HTTP request sent by Azure Event Grid and the event subscription filter is based on the eventType and subject values.
Final thoughtsEnabling the dead lettering feature of the Azure Event Grid is recommended to track which consumers are not responding to the events and remember to setup alerting and monitoring around this.
If a subscriber misses a notification event, what kind of compensation transaction should occur. If events are received out of order, what should happen. These types of questions are typically answered by the business analyst.
Some form of event tracking mechanism should also be incorporated into the solution. Imagine there may be several hundred events per minute and trying to trace an event to a subscriber would be quite difficult. This could involve using a session Id that can be tracked across all services involved in the event.
When there are multiple subscribers interested in the same event and they all call the same endpoint to retrieve the full dataset, the authoritative Microservice should use some form of caching mechanism on the response object to improve performance.
Enjoy….
Mahindra Morar's Blog
- Mahindra Morar's profile
- 1 follower

